Component Process

Weiterleitung

Sie werden in Sekunden weitergeleitet.

Falls keine Weiterleitung erfolgt, klicken Sie auf den Link:

Es ist etwas schief gelaufen.

Upps - das Senden Deiner Anfrage ist fehlgeschlagen. Du kannst uns aber immer via E-Mail erreichen.

Ressources--Teaserbild

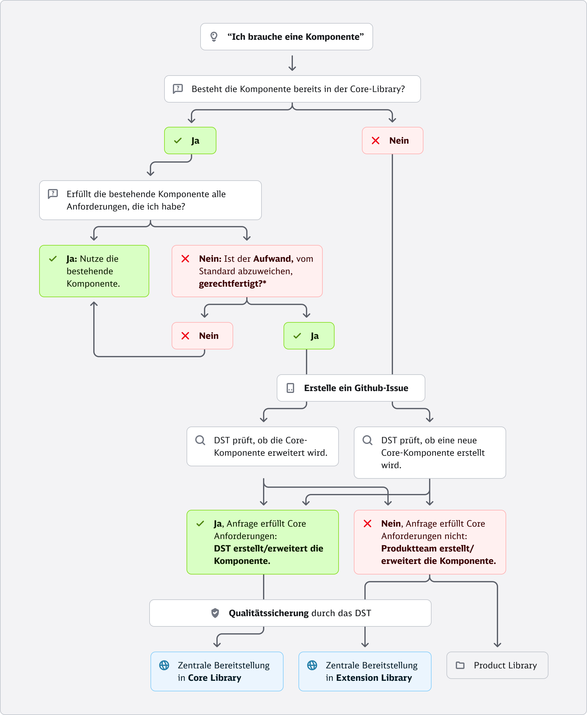
Component Prozess im Design System

Das Design System Team (DST) ist für die Entwicklung und Pflege der Core Library verantwortlich. Komponenten, die nicht den Anforderungen für eine Aufnahme in die Core-Library entsprechen, werden von den Produktteams eigenständig erstellt. Der folgende Prozess beschreibt die Schritte zur Erstellung solcher Komponenten.

1. Du benötigst eine neue Komponente oder eine Variante einer Komponente

Wenn du eine neue oder erweiterte UI-Komponente benötigst, folge diesem Prozess.

2. Gibt es die Komponente bereits in der Core-Library?

Ja: Prüfe, ob sie alle deine Anforderungen erfüllt.

Nein: Falls sie noch nicht existiert, starte den Entwicklungsprozess für eine neue Komponente, indem du ein Github Issue erstellst.

3. Erfüllt die bestehende Komponente deine Anforderungen?

Ja: Verwende die bestehende Komponente.

Nein: Überlege, ob eine Abweichung oder Erweiterung nötig ist.

4. Ist der Aufwand, vom Standard abzuweichen, gerechtfertigt?

Bevor du eine Erweiterung beantragst, prüfe folgende Kriterien:

  • Nutzungsbedarf: Gibt es einen wiederkehrenden und breit gefächerten Bedarf für die erweiterte Komponente oder ist es eine einmalige, spezifische Anforderung?
  • Wirtschaftlichkeit: Rechtfertigt der erwartete Mehrwert (z. B. verbesserte User Experience, Conversion Rate) die zusätzlichen Entwicklungsaufwände?
  • Skalierbarkeit: Kann die Erweiterung so gestaltet werden, dass sie in verschiedenen Kontexten wiederverwendet werden kann?

Nein: Verwende die bestehende Komponente.Ja: Erstelle ein GitHub-Issue, um deine Anforderungen zu dokumentieren.

5. DST prüft, ob die Core-Komponente erweitert wird.

Das Design System Team (DST) entscheidet, ob eine Erweiterung der bestehenden Core-Komponente sinnvoll ist.

  • Ja: Falls deine Anforderungen zur Core-Strategie passen, wird die Komponente erweitert.
  • Nein: Falls nicht, prüft DST, ob eine neue Core-Komponente notwendig ist.

6. DST prüft, ob die angefragte Komponente in den Core aufgenommen wird.

Ja: Falls deine Anfrage den Core-Anforderungen entspricht, erstellt DST eine neue Komponente.Nein: Falls nicht, musst du oder dein Produktteam die Komponente eigenständig erstellen.

7. Qualitätssicherung durch DST

Alle Komponenten – egal ob Core oder produktbezogen – durchlaufen eine Qualitätsprüfung durch DST.

8. Verwaltung und Bereitstellung

  • Core-Library: Das DST stellt Core Komponenten zentral in der Core Library bereit und verwaltet sie.
  • Produktspezifische Komponenten: Diese werden von den jeweiligen Produktteams verwaltet..
  • Component Extension Library: Das Produktteam und das DST prüfen gemeinsam, ob der Aufbau einer zentral bereitgestellten thematischen Library sinnvoll erscheint. Dabei sollten ausreichend gemeinsame thematische Icons vorhanden sein